In order to copy sales groups from one outlet to another (so that you don’t have to enter the data from scratch), you can follow the steps indicated below.
Go to Configuration > Outlets and select the Copy POS button at the top right part of the window.

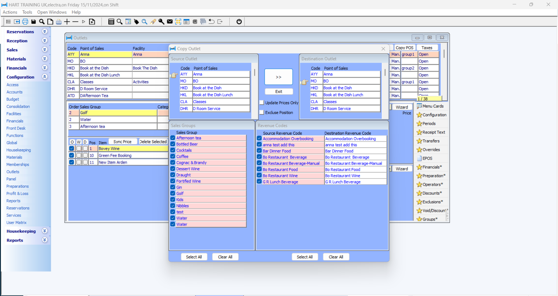
This will open the following window.

The window is separated in four parts:
- Source Outlet (top left)
- Destination outlet (top right)
- Sales Groups (bottom left)
- Revenue Codes (bottom right)
The procedure that you need to follow in order to copy the desired sales groups from one outlet to another is:
1. Select the outlet you want to copy sales groups from (Source Outlet-top left part of the window) by placing the small hand in front of it (left click to do that).
2. Select the outlet you want to copy sales groups to (Destination Outlet-top right part of the window) by placing the small hand in front of it (left click to do that).
3. Check the sales groups you want to copy themselves (Sales Groups-bottom left part of the window). The ‘Clear All’ and ‘Select All’ buttons at the bottom part of the window help you with your selection.
4. You can change the revenue centre in which the income from the selected sales groups will go, by selecting the desired one inside the ‘Destination Revenue Code’ (Revenue Codes-bottom right part of the window) filed. There you will find a drop down menu with all your property’s active revenue centres.
5. After you have completed all necessary adjustments, just press the arrows button (>>), inn middle part of the window:
Was this article helpful?
That’s Great!
Thank you for your feedback
Sorry! We couldn't be helpful
Thank you for your feedback
Feedback sent
We appreciate your effort and will try to fix the article